Короче знания мои о работе с IDA ничтожны, не могу понять как выставить значения указателя вершины стека... я конечно понимаю что это делается кнопками alt+k но я понятия не имею куда именно встать курсором и какое значение поставить.
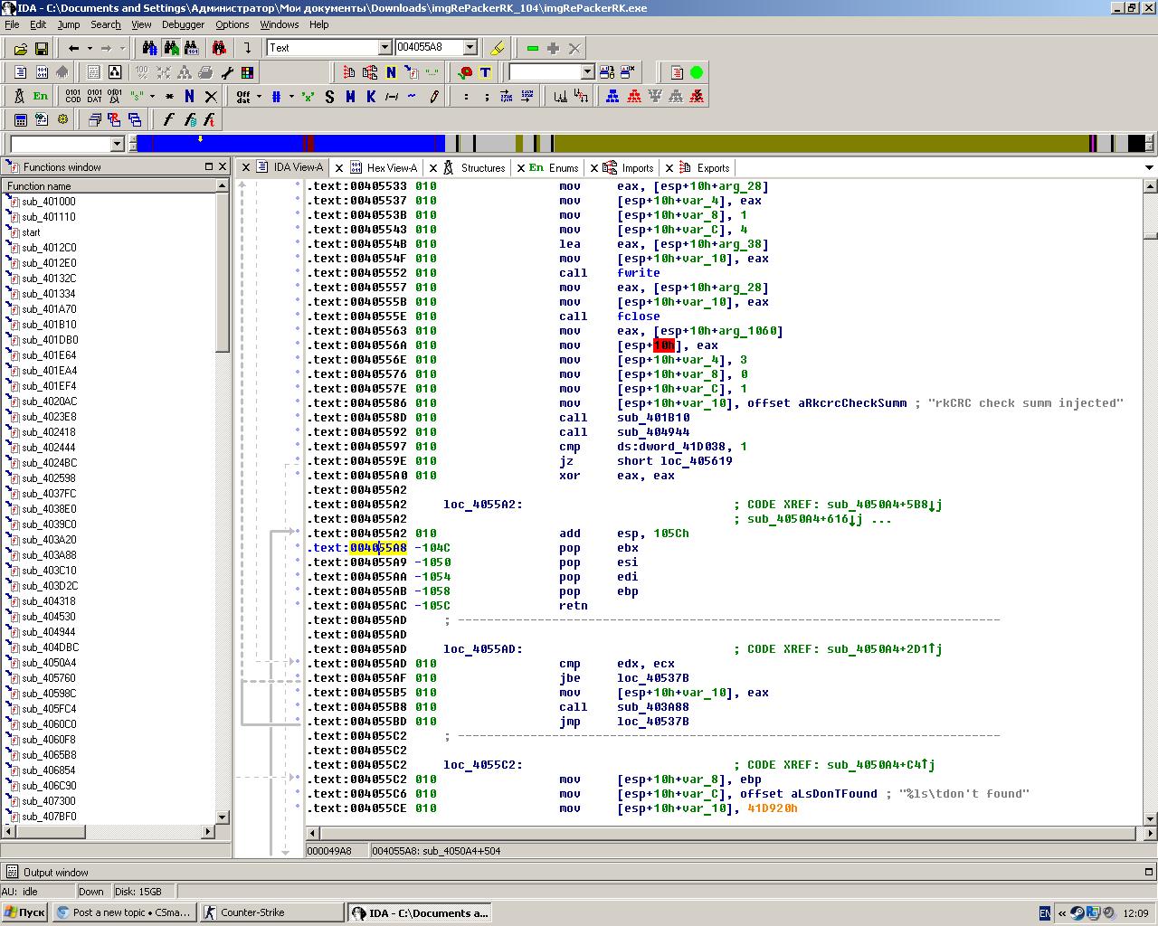
Функция которую пытаюсь декомпильнуть sub_4050A4, ошибку выдаёт по адресу 004055A8: positive sp value has been found, прикрепил бинарник на всякий.
[HELP] Вопрос по IDA
-
eldest
- Разработчик

- Сообщения: 302
- Зарегистрирован: 17.03.2008
- Откуда: такие как я?
- Поблагодарили: 2 раза
- Контактная информация: